社区论坛 - FIT2CLOUD 飞致云
rocky linux9.6安装的rocketmq5.33控制面板无法登录
1Panel
请求帮助
user-qz6me7g7yc0
2025 年9 月 15 日 01:43
1
说明(发布前可手动删除说明内容):
发布话题前请确认好标题与标签、确认你已经看过了论坛准则:
论坛准则 - 社区论坛 - FIT2CLOUD 飞致云
;
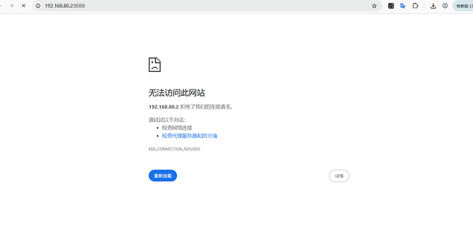
请附带以下信息
1Panel 版本:2.0.10
操作系统:rockylinux9.6
关键截图:
image
1769×845 27.2 KB
1Panel-huiwan
2025 年9 月 15 日 02:38
2
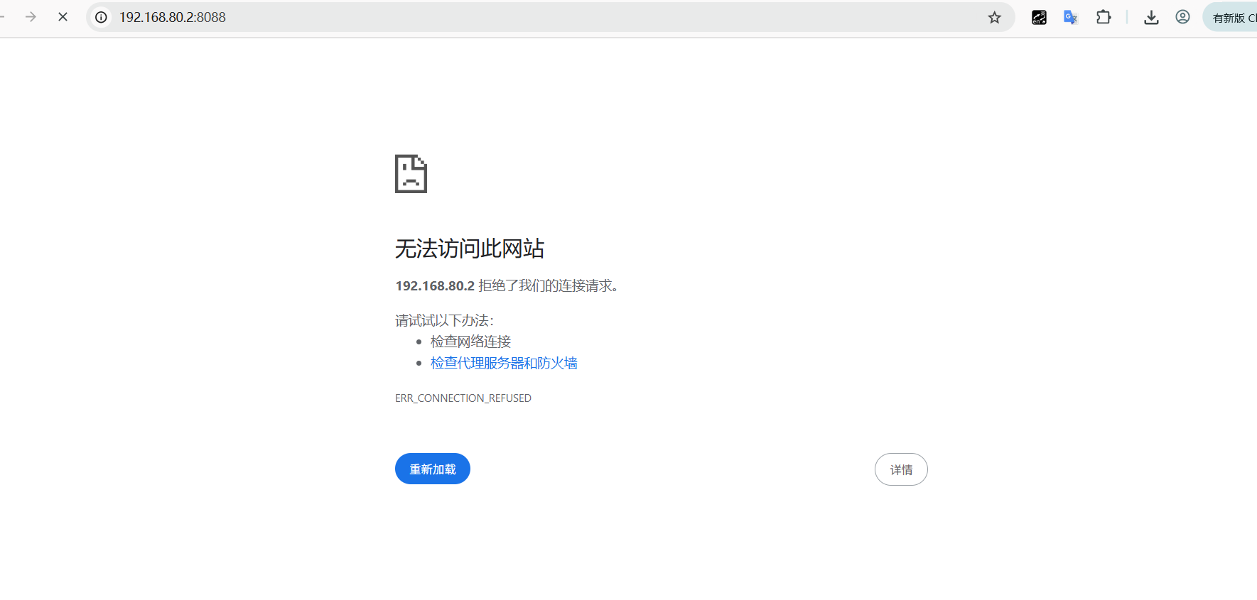
本机 curl 一下 端口看看有没有返回
user-i39md5sxe9iqp65
2025 年12 月 11 日 01:42
3
image
1551×252 6.95 KB
我也是该问题。