发布话题前请确认好标题与标签、确认你已经看过了论坛准则:论坛准则 - 社区论坛 - FIT2CLOUD 飞致云 ;
请附带以下信息
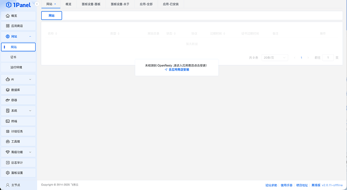
1Panel 版本:离线版 v2.0.11-offline
操作系统:redhat-8.10
关键截图:
背景:内网服务器 无法访问外网
操作步骤:离线版 安装后 网站提示 未检测到 OpenResty ,请进入应用商店点击安装!
然后应用商店内却没有 对应应用, 所以第一个问题 既然都是离线版本了,那么自带的几个镜像对应应该在应用商店显示才对呀??
然后在网上的教程中 从1panel的官方商城地址下载对应的配置文件解压到1panel的/data/1panel/resource/apps/local/openresty目录;目前可以通过本地应用安装 openresty了,但是安装后 网站那里依然显示未检测到 OpenResty ,请进入应用商店点击安装!

