提问之前请先在 1Panel 问题排查思路 找一下有没有解决方案
提需求请在 GitHub · Where software is built 这里提 100% 回复
反馈问题【BUG】请附带以下信息
1Panel 版本:2.0.13离线版
操作系统(设备): 银河麒麟 v10 sp1
关键截图:
日志:
没有上述信息的问题很有可能不被回答
提问之前请先在 1Panel 问题排查思路 找一下有没有解决方案
提需求请在 GitHub · Where software is built 这里提 100% 回复
反馈问题【BUG】请附带以下信息
1Panel 版本:2.0.13离线版
操作系统(设备): 银河麒麟 v10 sp1
关键截图:
日志:
没有上述信息的问题很有可能不被回答
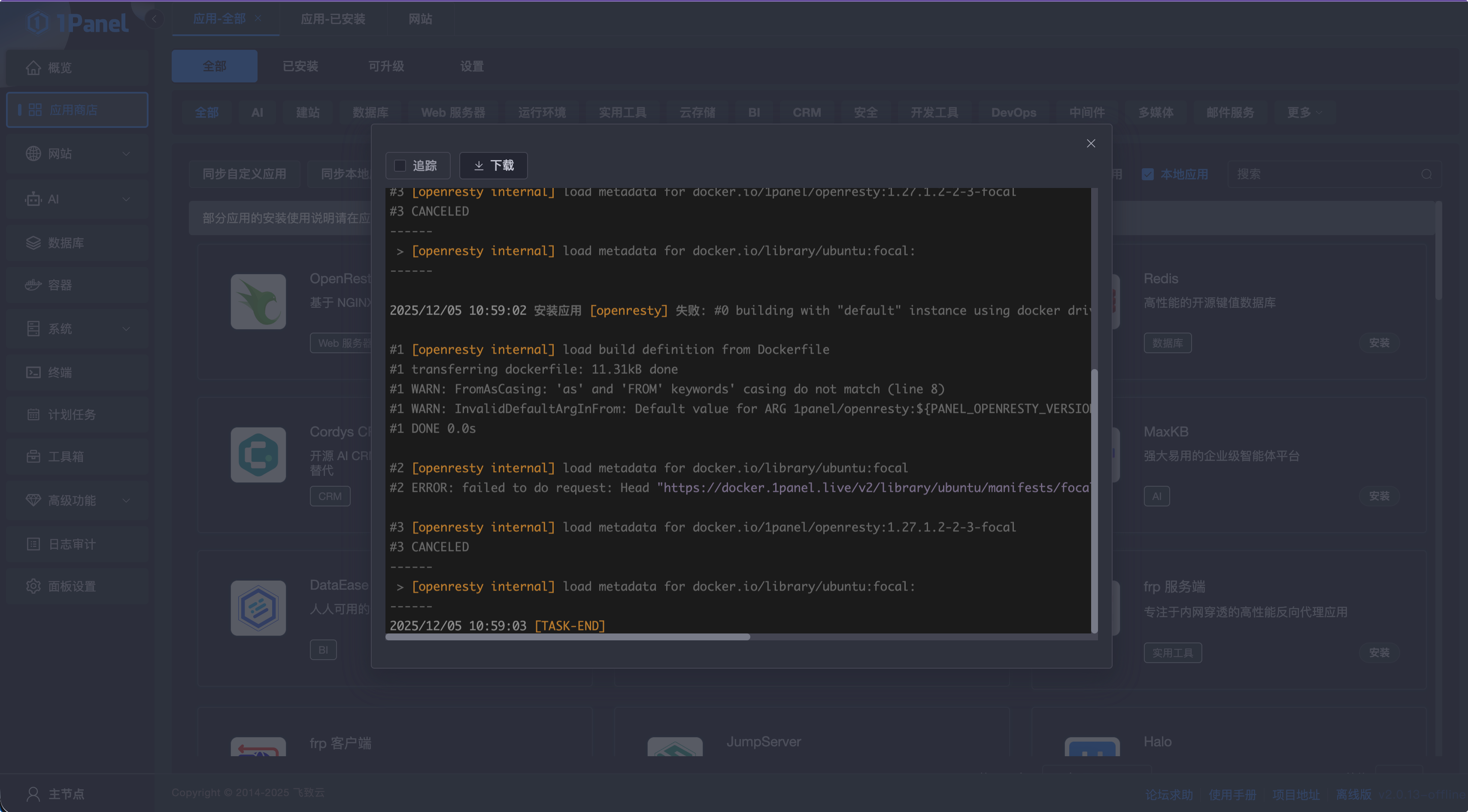
docker images 看一下镜像
重新安装离线版 然后看一下最后的导入镜像日志
2025/12/08 15:06:45 安装应用 [openresty] 任务开始 [START]
2025/12/08 15:06:46 开始执行 init 脚本
2025/12/08 15:06:46 执行 init 脚本 成功
2025/12/08 15:06:50 启动 应用
2025/12/08 15:06:51 启动 应用 失败 : stderr: Container 1Panel-openresty-2dRG Creating
Container 1Panel-openresty-2dRG Created
Container 1Panel-openresty-2dRG Starting
Error response from daemon: failed to create task for container: failed to create shim task: OCI runtime create failed: container_linux.go:318: starting container process caused “permission denied”
, err: exit status 1
2025/12/08 15:06:51 安装应用 [openresty] 失败: stderr: Container 1Panel-openresty-2dRG Creating
Container 1Panel-openresty-2dRG Created
Container 1Panel-openresty-2dRG Starting
Error response from daemon: failed to create task for container: failed to create shim task: OCI runtime create failed: container_linux.go:318: starting container process caused “permission denied”
, err: exit status 1
2025/12/08 15:06:52 [TASK-END]
SELinux 关闭了吗?
看起来跟环境有关系 你这个系统 自己运行任意容器可以启动吗?